Vorgangskettendiagramm
Das Vorgangskettendiagramm (VKD) ist ein Modell zur Darstellung von Geschäftsprozessen einer Organisation bei der Geschäftsprozessmodellierung. Alternativen sind Business Process Model and Notation (BPMN) als internationaler Standard und die Darstellung als Ereignisgesteuerte Prozesskette (EPK).
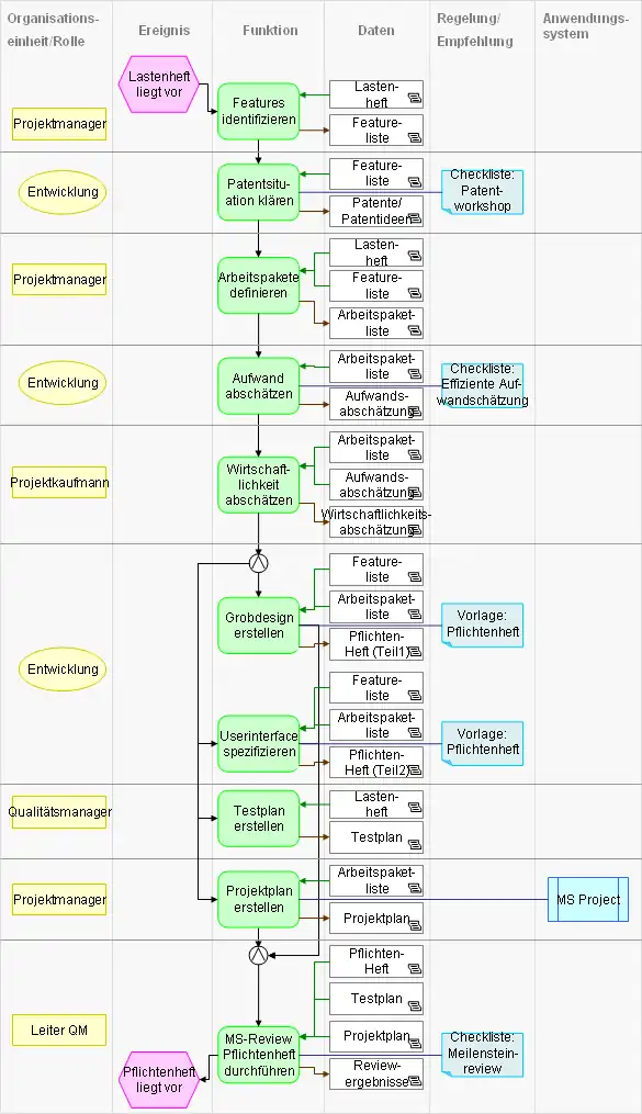
Elemente und Beziehungen des Vorgangskettendiagramms
Die Fähigkeiten des VKD zur Darstellung von Elementen und Beziehungen entsprechen im Wesentlichen denen einer erweiterten Ereignisgesteuerten Prozesskette (eEPK). (siehe auch Elemente und Beziehungen des Funktionszuordnungsdiagramms für die Elemente und Beziehungen der erweiterten EPK)
Die Beziehungen zwischen Ereignissen, Funktionen und Verknüpfungsoperatoren/Konnektoren werden auch als strukturbildende Beziehungen bezeichnet, weil sie die Ablaufstruktur einer Organisation beschreiben.
Die Beziehungen von Funktionen zu den weiteren Elementen werden auch als nicht strukturbildende Beziehungen bezeichnet, weil sie weder die funktionale Aufbaustruktur noch die Ablaufstruktur einer Organisation beschreiben.
Einsatzgebiete

Vorgangskettendiagramme mit ihrer spaltenweise Sortierung der Elemente werden in ganz ähnlicher Weise verwendet und können die gleichen Sachverhalte darstellen wie erweiterte Ereignisgesteuerte Prozessketten (eEPKs) mit ihrer freien Platzierung der Elemente.
Auch im Vorgangskettendiagramm kann die Prozessdarstellung um die Elemente und Beziehungen des Funktionszuordnungsdiagramms ergänzt werden.

Vorteile und Nachteile des Vorgangskettendiagramms
Vorteile
Vorgangskettendiagramme bieten durch die spaltenweise Sortierung der Elemente nach Typen Vorteile bei der Erkennung von Organisationsbrüchen (Wechsel der Organisationseinheit), Systembrüchen (Wechsel des Anwendungssystems) oder Datenbrüchen (Wechsel des Datenträgers oder Datenformats).
Nachteile
Bei der Darstellung von alternativen oder parallelen Abläufen und bei Rückschleifen sowie bei der Ausnutzung der vorhandenen Zeichenfläche sind Vorgangskettendiagramme gegenüber EPKs im Nachteil, weil EPKs eine freie Platzierung der Elemente auf der Zeichenfläche bieten.
Siehe auch
- Business Process Model and Notation (BPMN)
- Ereignisgesteuerte Prozesskette (EPK)
- Funktionsbaum (FB)
- Funktionszuordnungsdiagramm (FZD)
- Wertschöpfungskettendiagramm (WKD)