Address Resolution Protocol
| Address Resolution Protocol | |
|---|---|
| Familie: | Internetprotokollfamilie |
| Einsatzfeld: | Netzwerkadressenzuordnung |
| aufbauend auf | Netzzugangsschicht |
| Standard: | RFC 826 (1982)[1] |
| Anwendung | HTTP | IMAP | SMTP | DNS | … |
| Transport | TCP | UDP | |||
| Internet | IPv4 | ||||
| Netzzugang | ARP | ||||
|---|---|---|---|---|---|
| Ethernet | Token Bus |
Token Ring |
FDDI | … | |
Das Address Resolution Protocol (ARP) ist ein Netzwerkprotokoll, das zu einer Netzwerkadresse der Internetschicht die physische Adresse (Hardware-Adresse) der Netzzugangsschicht ermittelt und diese Zuordnung gegebenenfalls in den ARP-Tabellen der beteiligten Rechner hinterlegt. Es wird fast ausschließlich im Zusammenhang mit IPv4-Adressierung auf Ethernet-Netzen, also zur Ermittlung von MAC-Adressen zu gegebenen IP-Adressen verwendet, obwohl es nicht darauf beschränkt ist. Für IPv6 wird diese Funktionalität nicht von ARP, sondern durch das Neighbor Discovery Protocol (NDP) bereitgestellt.
Verwendungen
MAC-Adressen werden vom Hersteller einer Ethernet-Netzwerkkarte oder eines Ethernet-fähigen Gerätes vergeben. Die Adresse jeder Schnittstelle ist dabei theoretisch weltweit eindeutig. Bei einigen Netzen, wie zum Beispiel Novell und DECnet, werden die Netzwerkadressen eindeutig auf die Ethernet-Adressen abgebildet, etwa, indem die MAC-Adresse um weitere Informationen ergänzt wird. Ein Sender kann dann die MAC-Adresse des Empfängers einfach aus der Netzwerkadresse ermitteln.
IP-Adressen werden von der IANA (Internet Assigned Numbers Authority) zugeteilt. Da IPv4-Adressen eine Länge von nur 32 Bits haben, können die 48 Bit langen MAC-Adressen damit nicht direkt abgebildet werden. Es kann deshalb keine feste Beziehung zwischen MAC-Adressen und IP-Adressen hergestellt werden. Bevor ein Rechner in einem Ethernet an einen Rechner im selben Subnetz ein IP-Paket sendet, muss er die Information in einen Ethernet-Frame verpacken. Dazu muss er die MAC-Adresse des Zielrechners kennen und im entsprechenden Feld des Ethernet-Frames einfügen. Ist ihm diese nicht bekannt, kann er das IP-Paket nicht zustellen. Stattdessen ermittelt er dann mit Hilfe des ARP zunächst die MAC-Adresse des Zielrechners.
Funktionsweise am Beispiel Ethernet
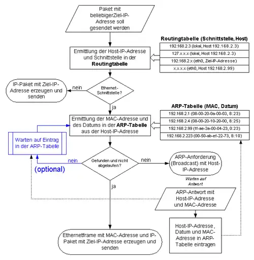
Es wird eine ARP-Anforderung (ARP Request) mit der MAC-Adresse und der IP-Adresse des anfragenden Computers als Sender-IP-Adresse und der IP-Adresse des gesuchten Computers als Empfänger-IP-Adresse an alle Computer des lokalen Netzwerkes gesendet. Als Empfänger-MAC-Adresse wird dazu die Broadcast-Adresse ff-ff-ff-ff-ff-ff16 im Ethernet-Frame verwendet, damit alle Computer des lokalen Netzwerkes die ARP-Anforderung empfangen. Jedoch wird die Ziel-MAC-Adresse innerhalb der ARP-Anforderung mit 00-00-00-00-00-0016 gefüllt, um anzuzeigen, dass der Sender der ARP-Anforderung diese MAC-Adresse herausfinden möchte. Empfängt ein Computer ein solches Paket, sieht er nach, ob dieses Paket seine IP-Adresse als Empfänger-IP-Adresse enthält.
Wenn dies der Fall ist, antwortet er mit dem Zurücksenden seiner MAC-Adresse und IP-Adresse (ARP-Antwort oder ARP-Reply) per Broadcast oder als Unicast. Der Empfänger trägt nach Empfang der Antwort die empfangene Kombination von IP- und MAC-Adresse in seine ARP-Tabelle, auch ARP-Cache genannt, ein. Für ARP-Request und ARP-Reply wird das gleiche Paketformat verwendet.
Zusätzlich können die Empfänger des ARP-Requests ebenfalls die Kombination von IP-Adresse und MAC-Adresse des anfragenden Computers in ihre ARP-Tabelle eintragen bzw. einen bestehenden Eintrag aktualisieren. Insbesondere der Rechner mit der im ARP-Request angefragten IP-Adresse sollte diese Eintragung vornehmen, da anzunehmen ist, dass der ARP-Request als Vorbereitung für weitere Kommunikation auf höherer Protokollebene dienen soll, wofür er dann für eventuelle Antworten ebenfalls die MAC-Adresse des Anfragenden benötigt.
Die Einträge im ARP-Cache bestehen neben der Zuordnung von IP-Adresse und MAC-Adresse aus Angaben zu Eintragungszeitpunkt, Gültigkeitsdauer oder Alter des Eintrags und ggf. zum Protokolltyp. Wie lange ein Eintrag im ARP-Cache verbleibt, bevor er aus dem ARP-Cache gelöscht wird, ist implementierungsabhängig und liegt meist im Bereich von wenigen Minuten. So verwerfen aktuelle Linux-Distributionen Einträge nach etwa 5 Minuten. Sobald ein Eintrag in der Tabelle genutzt wird, wird dessen Ablaufzeit verlängert.
Unter Unix und Windows kann der ARP-Cache mit arp beziehungsweise arp -a angezeigt und mit dem entsprechenden Programm auch manipuliert werden. Mit dem Zusatzprogramm arping können manuell Anforderungen versendet werden.
ARP im globalen Zusammenhang
Das ARP ist für die Auflösung der MAC-Adressen im lokalen Netzwerk zuständig. Sollen Daten über Netzwerkgrenzen hinweg gesendet werden, wird das Internet-Protokoll (IP) verwendet. IP-Implementierungen sind in der Lage, zu erkennen, dass ein Paket nicht für das lokale Subnetz bestimmt ist und senden es an einen lokalen Router, der sich um die Weiterleitung des Pakets kümmert. Dieser Router hat wiederum eine lokale MAC-Adresse, die über ARP ermittelt werden kann.
Das folgende Flussdiagramm stellt den Zusammenhang von IP-Routing mit ARP dar:

Paketformat
Das ARP-Paket schließt sich an den Ethernet-MAC-Header an. Das Typfeld im Ethernet-Frame wird auf 0x0806 (2054) gesetzt. Diese Nummer ist für das ARP-Protokoll reserviert. Dadurch lassen sich ARP-Pakete von Paketen anderer Protokolle wie beispielsweise IP unterscheiden.
Da das Paket sehr kurz ist, müssen in der Regel im Ethernet-Frame zwischen ARP-Paket und CRC zusätzliche Bytes eingefügt werden (Padding), um die minimale Framelänge von 64 Bytes zu erreichen.
Obwohl ARP ursprünglich für IPv4 und MAC-Adressen entwickelt wurde, sind im Paket Adresstypen und Protokollgrößenfelder vorgesehen. Dadurch ist ARP auch für andere Protokolle geeignet. Für IPv6 könnten die Protokolladressgröße statt auf vier auf 16 Bytes gesetzt und die Adressfelder auf 128 Bits (= 16 Byte) verlängert werden, jedoch wird ARP für IPv6 durch das Neighbor Discovery Protocol (NDP) ersetzt, welches auf ICMPv6 basiert.
| ARP-Nachrichtenformat am Beispiel Ethernet-MAC-Adressen und IPv4-Adressen | ||||||||||||||||
|---|---|---|---|---|---|---|---|---|---|---|---|---|---|---|---|---|
| octet offset | 0 | 1 | ||||||||||||||
| 0 | Hardwareadresstyp | |||||||||||||||
| 2 | Protokolladresstyp | |||||||||||||||
| 4 | Hardwareadressgröße | Protokolladressgröße | ||||||||||||||
| 6 | Operation | |||||||||||||||
| 8 | Quell-MAC-Adresse (erste 2 Bytes) | |||||||||||||||
| 10 | (nächste 2 Bytes) | |||||||||||||||
| 12 | (letzte 2 Bytes) | |||||||||||||||
| 14 | Quell-IP-Adresse (erste 2 Bytes) | |||||||||||||||
| 16 | (letzte 2 Bytes) | |||||||||||||||
| 18 | Ziel-MAC-Adresse (erste 2 Bytes) | |||||||||||||||
| 20 | (nächste 2 Bytes) | |||||||||||||||
| 22 | (letzte 2 Bytes) | |||||||||||||||
| 24 | Ziel-IP-Adresse (erste 2 Bytes) | |||||||||||||||
| 26 | (letzte 2 Bytes) | |||||||||||||||
Hardwareadresstyp (2 Byte) enthält den Typ der MAC-Adresse im Paket (für Ethernet: 1).
Protokolladresstyp (2 Byte) enthält den Protokolltyp, der für die MAC-Adresse angefordert wird (für IPv4-Adressen: 0x0800 (2048)).
Hardwareadressgröße (1 Byte) enthält die Größe der MAC-Adresse (für Ethernet: 6).
Protokolladressgröße (1 Byte) enthält die Größe des Protokolls (für IPv4: 4).
Operation (2 Byte) enthält den Wert, der angibt, welche Operation ausgeführt werden soll (1 für ARP-Anforderung, 2 für ARP-Antwort).
Quell-MAC-Adresse (6 Byte) enthält in einer ARP-Anforderung die MAC-Adresse des Senders. In einer ARP-Antwort enthält es die MAC-Adresse des antwortenden Hosts oder Next-Hop-Routers.
Quell-IP-Adresse (4 Bytes bei IPv4) enthält bei einer ARP-Anforderung die IP-Adresse des anfragenden Hosts. In einer ARP-Antwort enthält es die IP-Adresse des antwortenden Hosts oder Next-Hop-Routers.
Ziel-MAC-Adresse (6 Byte) wird in einer ARP-Anforderung ignoriert (meist 00:00:00:00:00:0016). In einer ARP-Antwort enthält es die MAC-Adresse des anfragenden Hosts.
Ziel-IP-Adresse (4 Bytes bei IPv4) ist bei einer ARP-Anforderung die IP-Adresse des gesuchten Hosts. In einer ARP-Antwort enthält es die IP-Adresse des anfragenden Hosts.
Spezielle ARP-Nachrichten
Proxy ARP
Proxy ARP erlaubt einem Router, ARP-Anforderungen für Hosts zu beantworten.
Die Hosts befinden sich dabei in durch einen Router getrennten Netzen – verwenden untypischerweise jedoch den gleichen IP-Adressbereich. Bei der Kommunikation ist für die Hosts der Router transparent, d. h. er braucht nicht speziell angesprochen zu werden, sondern die Hosts können wie gewöhnlich Pakete über verschiedene Netze hinweg versenden.
Sendet Computer A eine ARP-Anforderung an Computer B, reagiert der dazwischen liegende Router anstelle des Computers B mit einer ARP-Antwort und der Hardware-Adresse der Schnittstelle (MAC-Adresse des Ports am Router), auf der die Anfrage empfangen wurde. Der anfragende Computer A sendet dann seine Daten an den Router, der sie dann an Computer B weiterleitet.
Proxy ARP kann man am ARP-Cache von Computer A erkennen. Falls für mehrere IP-Adressen dieselbe MAC-Adresse eingetragen ist, arbeitet der Router mit dieser MAC-Adresse als Proxy. Die Einträge können auch ein Hinweis auf einen Angriff durch ARP-Spoofing sein.
Gratuitous ARP
Gratuitous ARP (engl. „unaufgefordertes ARP“) bezeichnet eine spezielle Verwendung von ARP. Dabei sendet ein Host ein ARP-Anforderungs-Broadcast, bei dem er seine eigene IP-Adresse als Quell- und Ziel-IP-Adresse einträgt. Damit teilt er seine ggf. neue MAC-Adresse unaufgefordert mit. Das kann mehreren Zwecken dienen:
- Normalerweise darf keine Antwort kommen, denn eine IP-Adresse muss in einem Netz eindeutig sein. Bekommt er trotzdem eine Antwort, ist das für den Administrator ein Hinweis darauf, dass ein Host nicht richtig konfiguriert ist, d. h. die designierte IP-Adresse bereits anderweitig genutzt wird.
- Jeder Host aktualisiert seinen ARP-Cache. Das ist beispielsweise dann nützlich, wenn die Netzwerkkarte eines Rechners ausgetauscht wurde und die anderen Hosts über die neue MAC-Adresse informiert werden sollen. Gratuitous ARP geschieht deshalb normalerweise beim Booten eines Computers.
- Wenn zwei Server aus Gründen der Ausfallsicherheit als Server und Ersatzserver aufgebaut sind und sich eine IP-Adresse teilen und der aktive Verkehr vom einen auf den anderen geschwenkt werden soll, ist die IP-Adresse jetzt über eine andere MAC-Adresse zu erreichen. Diese neue MAC-/IP-Adress-Zuordnung muss bekannt gemacht werden. Sonst bekommt niemand den Wechsel mit.
- In einem Mobile IP-Szenario sendet der Home Agent einen Gratuitous ARP, wenn sich der Mobile Host aus dem Heimatnetz entfernt, um die Pakete stellvertretend für diesen zu empfangen. Analog sendet der Mobile Host einen Gratuitous ARP, sobald er sich wieder im Netz befindet.
RARP – Reverse-ARP
Das Reverse-ARP (RARP) funktioniert umgekehrt zu ARP. Es kann also MAC-Adressen zu IP-Adressen auflösen. Dies ist für die Ermittlung der eigenen IP-Adresse bei Geräten nützlich, bei denen keine dauerhafte Speicherung oder Zuweisung einer Adresse vorgesehen ist. Beide Protokolle besitzen das gleiche Paketformat. Die Anwendungsbereiche von RARP und ARP unterscheiden sich jedoch stark voneinander.
Probleme
ARP ist für den Benutzer unsichtbar, sodass das Vorhandensein dieses Protokolls meist nur bemerkt wird, wenn seltene Fehler auftreten.
Die Dauer der Gültigkeit eines ARP-Eintrags (normalerweise wenige Minuten) kann ein Problem darstellen, wenn falsche Einträge vorhanden sind. Solange ein fehlerhafter Eintrag existiert, kann mit dem betreffenden Host nicht kommuniziert werden. Die Fehlfunktion wird häufig nicht dem ARP-Protokoll zugeschrieben, sondern dem Netz oder einem Fehler in der Netzwerkimplementierung. Darüber hinaus ermöglicht nicht jedes Betriebssystem das Erzeugen eines korrigierten Eintrags oder einer Anforderung.
Gravierender ist das Eintragen von Daten in den ARP-Cache aus Paketen, für die keine Anforderung erzeugt wurde (blinder Glaube). Ein überlasteter Host, der eine alte IP-Adresse führt, antwortet mit großer Wahrscheinlichkeit als letzter auf eine ARP-Anforderung mit einer Antwort, die die falsche Adresse enthält. Dieses letzte Paket überschreibt die ARP-Tabelle aller Geräte im Netz, ein fehlerhafter Eintrag bleibt übrig.
ARP-Spoofing
Mit ARP-Spoofing ist es möglich, absichtlich eine falsche Hardwareadresse in einem Netz zu verteilen. Dadurch kann der Datenverkehr für einen Rechner auf einen anderen umgelenkt und eventuell von diesem sogar verändert werden (Man-in-the-Middle-Angriff). Das stellt ein Sicherheitsproblem dar.
ARP-Spoofing ist aufgrund der Architektur von ARP sehr einfach zu realisieren. Es müssen einfach ARP-Pakete mit den falschen MAC-/IP-Kombinationen versendet werden. Daraufhin wird keiner der Empfängerrechner irgendwelche Überprüfungen anstellen, sondern die Daten einfach in seinen Cache eintragen.
Moderne Implementierungen ändern die ARP-Tabelle nur für ARP-Antworten, für die vorher vom betreffenden Host eine Anforderung generiert wurde.
Siehe auch
verwandte Protokolle:
- Internet Control Message Protocol
- Internet Protocol (IPv4, IPv6)
- Neighbor Discovery Protocol
- Reverse Address Resolution Protocol
Weblinks
- David C. Plummer: RFC: – An Ethernet Address Resolution Protocol – or – Converting Network Protocol Addresses. November 1982 (englisch).
- ARP-Cache-Einstellungen unter Linux. manitu.de
arp(8)– Debian GNU/Linux Systemverwaltung Handbuchseite